SSO Integration
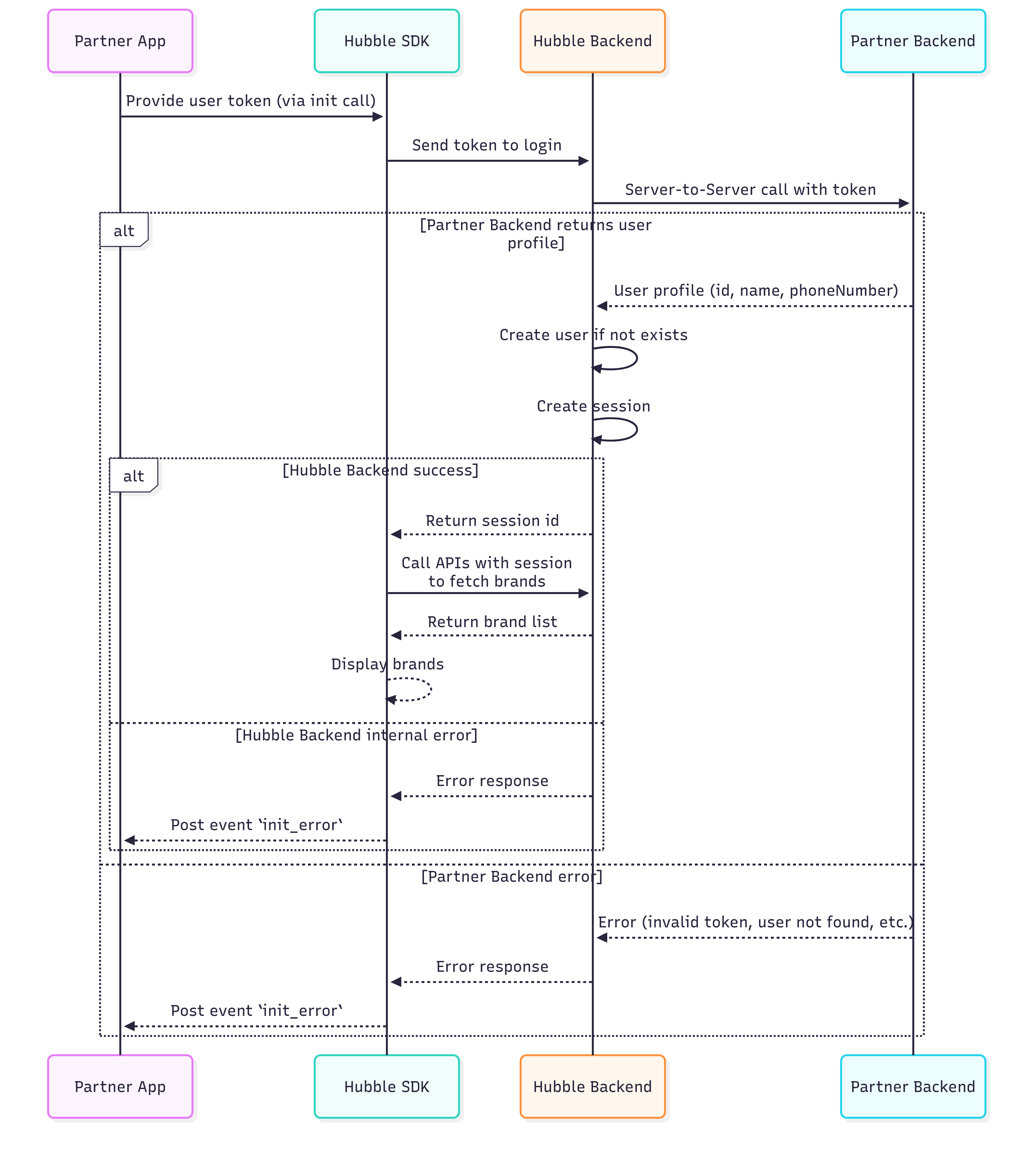
When Hubble’s SDK is invoked, we need to create a proxy user in our system. All our API calls would be happening against the session id we generate for this proxy user.
To create this proxy user, we require our partners to expose an API through which we can get user’s details.
Some of the mandatory user fields we require are
- User’s id
- Name
- Phone number
These are mandatory because we need to pass this to some of the services that power Hubble.
In the frontend, your application can pass to our SDK some code or token that uniquely identifies the user.
When the SDK is initialised,
- Our backend will get the token
- Make a call to the above requested API to get the user details
- Create user and session and return the session id for our SDK to start voucher workflows.
API request/response - Example
Request
https://www.partner.com/hubble/sso/{token}
Response
{  "success": true,  "user": {    "id": "xxx",    "name": "Shiv Sagar",    "phoneNumber": "9405552313"  }}Sequence Diagram

 
 